网站首页   软件下载   游戏下载   翻译软件   电子书下载   电影下载   电视剧下载   教程攻略

请输入您要查询的教程攻略:

霍普软件下载网-旗舰软件下载站,将绿色免费商业版破解软件、共享软件、游戏、电影、电视剧一网打尽!

软件 Microsoft Edge浏览器如何与Windows共享数据-与Windows共享数据教程
分类 教程攻略-教程-电脑软件教程
内容
    小伙伴们知道Microsoft Edge浏览器如何与Windows共享数据吗?今天小编就来讲解Microsoft Edge浏览器与Windows共享数据的方法,感兴趣的快跟小编一起来看看吧,希望能够帮助到大家。
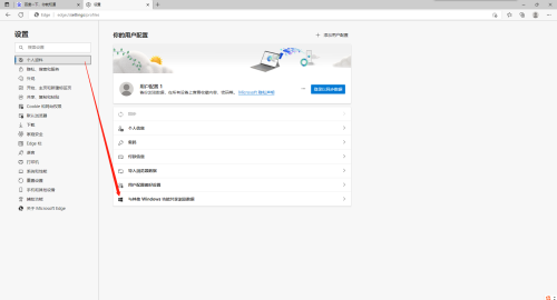
    第一步:在浏览器页面右上角打开“...”,再点击“设置”。
    
    第二步:在“个人资料”页面打开“与其他 Windows 功能共享浏览数据”。
    
    第三步:将选项右侧按钮打开即可。
    
随便看
Copyright © 2004-2023 101bt.net All Rights Reserved