网站首页   软件下载   游戏下载   翻译软件   电子书下载   电影下载   电视剧下载   教程攻略

请输入您要查询的教程攻略:

霍普软件下载网-旗舰软件下载站,将绿色免费商业版破解软件、共享软件、游戏、电影、电视剧一网打尽!

软件 鹏保宝怎么添加黑名单?添加黑名单的方法
分类 软件教程
内容     
    鹏保宝是一款受到广大用户喜爱的最佳加密软件,刚使用的新用户还不了解鹏保宝怎么添加黑名单?那就跟着小编一起往下看看看鹏保宝添加黑名单的方法吧。
    方法步骤
    1、首先需要先登录并进入到鹏保宝的界面内,在上方的栏目中选择“安全配置”选项,接着在安全配置中找到“程序黑名单”功能,此工具可以帮助用户设置黑名单,设置完黑名单后,就能够避免某些用户使用截屏、录屏软件进行加密文件,杜绝盗版内容的出现;
    鹏保宝怎么添加黑名单?添加黑名单的方法
    2、接着将会进入到鹏保宝的官网界面,软件默认处于激活配置的黑名单内,用户只需要将程序添加到黑名单中,当买家打开文件时检测到这些正在运行的程序,将会出现需要先关闭程序才能进行阅读的提示,点击其中的“添加程序”选项即可开始进行添加;
    鹏保宝怎么添加黑名单?添加黑名单的方法
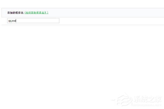
    3、很多用户不知道怎么输入程序,其实大家只需要打开任务管理器,找到想要添加黑名单的软件,右键选择“转到进程”,获取程序名称,小编以“360Desktop.exe *32”为例子,用户在输入的时候只需要输入包含exe前的内容,不需要输入*32,所以最后输入黑名称只需要为“360Desktop.exe”即可;
    鹏保宝怎么添加黑名单?添加黑名单的方法
    4、添加想要加入黑名单的程序,输入并点击“保存”即可添加完成;
    鹏保宝怎么添加黑名单?添加黑名单的方法
    5、如果你想要删除已经加入黑名单的程序,只需点击删除并确定即可。
    鹏保宝怎么添加黑名单?添加黑名单的方法
    以上就是鹏保宝怎么添加黑名单的全部内容,按照以上的方法操作,你就能轻松的掌握鹏保宝加黑名单的方法了。
     22. 我还是很喜欢你,像风走了八千里,不问归期。我还是很喜欢你,像旧城里的老折子戏,温言软语。
         鹏保宝怎么添加黑名单?添加黑名单的方法春发奋图花红柳绿强意正浓35. 我相信自己,创造我的是上帝,我不可能是无用之人。我们被赋予新的机会和面临着新的挑战。杜牧235.停车坐爱枫林晚,霜叶红于二月花。《山行》     追念人别后,心事万重,难觅孤鸿托。翠幌娇深,曲屏香暖,争念岁华飘泊。怨月恨花烦恼,不是不曾经著。者情味、望一成消减,新来还恶。同穴□(上“穴”下“目”)冥何所望,他生缘会更难期。鹏保宝,鹏保宝怎么添加黑名单,添加黑名单的方法80、Give as good as one gets.
随便看
Copyright © 2004-2023 101bt.net All Rights Reserved